LINQ SQL
LINQ为SQL提供了一个基础结构(运行时间),关系数据作为对象的管理。 这是3.5版本的.NET框架的一个组成部分,并巧妙地做对象模型到SQL的语言集成查询的转换。这些查询被发送给数据库来执行。从数据库中获得的结果后,LINQ到SQL再次它们转换为对象。
LINQ到SQL简介
对于大多数ASP.NET开发,LINQ到SQL(也称为DLINQ)是Langauage集成查询通用部分,因为这允许在SQL服务器数据库查询数据通过使用常规的LINQ表达式。它还允许更新,删除和插入数据,但它受到的唯一缺点是它受SQL服务器数据库的限制。 但是,也有LINQ的许多好处,SQL在ADO.NET一样降低了复杂性,编码等等。
下面是表示LINQ执行架构到SQL的示意图。
如何使用LINQ到SQL?
-
步骤 1: 创建一个新的“数据连接”到数据库服务器。View -> Server Explorer -> Data Connections -> Add Connection
-
步骤2: 添加LINQ 到 SQL类文件
-
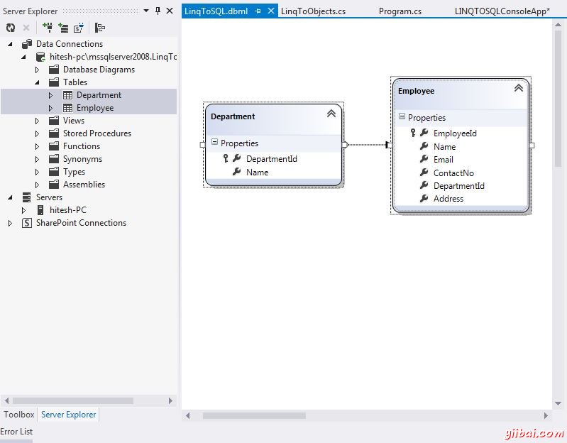
步骤 3: 选择数据库并拖动表格拖放到新的LINQ 到 SQL类文件。
-
步骤 4: 添加表类文件。
使用LINQ到SQL查询
执行一个查询使用LINQ到SQL规则类似到一个标准的LINQ查询,即 执行查询或者延迟或马上执行。 在执行使用LINQ到SQL查询的发挥作用,这些都是下述的组件。
-
LINQ到SQL API – 请求查询执行代表一个应用程序,并把它交给LINQ到SQL提供程序
-
LINQ 到SQL提供程序 - 转换查询到Transact SQL(T-SQL),并发送新的查询到ADO提供程序执行
-
ADO 提供程序 - 执行查询之后,发送结果在一个DataReader形式的LINQ 到 SQL,提供这反过来将其转换成用户的对象的形式
应当指出的是,在进行一个LINQ到SQL查询之前,重要的是要连接到经由DataContext类的数据源。
使用LINQ 到SQL插入,更新和删除
添加或插入
C#
using System; using System.Linq; namespace LINQtoSQL { class LinqToSQLCRUD { static void Main(string[] args) { string connectString = System.Configuration.ConfigurationManager.ConnectionStrings["LinqToSQLDBConnectionString"].ToString(); LinqToSQLDataContext db = new LinqToSQLDataContext(connectString); //Create new Employee Employee newEmployee = new Employee(); newEmployee.Name = "Michael"; newEmployee.Email = "yourname@companyname.com"; newEmployee.ContactNo = "343434343"; newEmployee.DepartmentId = 3; newEmployee.Address = "Michael - USA"; //Add new Employee to database db.Employees.InsertOnSubmit(newEmployee); //Save changes to Database. db.SubmitChanges(); //Get new Inserted Employee Employee insertedEmployee = db.Employees.FirstOrDefault(e =>e.Name.Equals("Michael")); Console.WriteLine("Employee Id = {0} , Name = {1}, Email = {2}, ContactNo = {3}, Address = {4}", insertedEmployee.EmployeeId, insertedEmployee.Name, insertedEmployee.Email, insertedEmployee.ContactNo, insertedEmployee.Address); Console.WriteLine("nPress any key to continue."); Console.ReadKey(); } } }
VB
Module Module1 Sub Main() Dim connectString As String = System.Configuration.ConfigurationManager.ConnectionStrings("LinqToSQLDBConnectionString").ToString() Dim db As New LinqToSQLDataContext(connectString) Dim newEmployee As New Employee() newEmployee.Name = "Michael" newEmployee.Email = "yourname@companyname.com" newEmployee.ContactNo = "343434343" newEmployee.DepartmentId = 3 newEmployee.Address = "Michael - USA" db.Employees.InsertOnSubmit(newEmployee) db.SubmitChanges() Dim insertedEmployee As Employee = db.Employees.FirstOrDefault(Function(e) e.Name.Equals("Michael")) Console.WriteLine("Employee Id = {0} , Name = {1}, Email = {2}, ContactNo = {3}, Address = {4}", insertedEmployee.EmployeeId, insertedEmployee.Name, insertedEmployee.Email, insertedEmployee.ContactNo, insertedEmployee.Address) Console.WriteLine(vbLf & "Press any key to continue.") Console.ReadKey() End Sub End Module
当C#或VB上面的代码被编译并运行,它会产生以下结果:
Emplyee ID = 4, Name = Michael, Email = yourname@companyname.com, ContactNo = 343434343, Address = Michael - USA Press any key to continue.
更新
C#
using System; using System.Linq; namespace LINQtoSQL { class LinqToSQLCRUD { static void Main(string[] args) { string connectString = System.Configuration.ConfigurationManager.ConnectionStrings["LinqToSQLDBConnectionString"].ToString(); LinqToSQLDataContext db = new LinqToSQLDataContext(connectString); //Get Employee for update Employee employee = db.Employees.FirstOrDefault(e =>e.Name.Equals("Michael")); employee.Name = "George Michael"; employee.Email = "yourname@companyname.com"; employee.ContactNo = "99999999"; employee.DepartmentId = 2; employee.Address = "Michael George - UK"; //Save changes to Database. db.SubmitChanges(); //Get Updated Employee Employee updatedEmployee = db.Employees.FirstOrDefault(e =>e.Name.Equals("George Michael")); Console.WriteLine("Employee Id = {0} , Name = {1}, Email = {2}, ContactNo = {3}, Address = {4}", updatedEmployee.EmployeeId, updatedEmployee.Name, updatedEmployee.Email, updatedEmployee.ContactNo, updatedEmployee.Address); Console.WriteLine("nPress any key to continue."); Console.ReadKey(); } } }
VB
Module Module1 Sub Main() Dim connectString As String = System.Configuration.ConfigurationManager.ConnectionStrings("LinqToSQLDBConnectionString").ToString() Dim db As New LinqToSQLDataContext(connectString) Dim employee As Employee = db.Employees.FirstOrDefault(Function(e) e.Name.Equals("Michael")) employee.Name = "George Michael" employee.Email = "yourname@companyname.com" employee.ContactNo = "99999999" employee.DepartmentId = 2 employee.Address = "Michael George - UK" db.SubmitChanges() Dim updatedEmployee As Employee = db.Employees.FirstOrDefault(Function(e) e.Name.Equals("George Michael")) Console.WriteLine("Employee Id = {0} , Name = {1}, Email = {2}, ContactNo = {3}, Address = {4}", updatedEmployee.EmployeeId, updatedEmployee.Name, updatedEmployee.Email, updatedEmployee.ContactNo, updatedEmployee.Address) Console.WriteLine(vbLf & "Press any key to continue.") Console.ReadKey() End Sub End Module
当C#或VB上面的代码被编译并运行,它会产生以下结果:
Emplyee ID = 4, Name = George Michael, Email = yourname@companyname.com, ContactNo = 999999999, Address = Michael George - UK Press any key to continue.
删除
C#
using System; using System.Linq; namespace LINQtoSQL { class LinqToSQLCRUD { static void Main(string[] args) { string connectString = System.Configuration.ConfigurationManager.ConnectionStrings["LinqToSQLDBConnectionString"].ToString(); LinqToSQLDataContext db = newLinqToSQLDataContext(connectString); //Get Employee to Delete Employee deleteEmployee = db.Employees.FirstOrDefault(e =>e.Name.Equals("George Michael")); //Delete Employee db.Employees.DeleteOnSubmit(deleteEmployee); //Save changes to Database. db.SubmitChanges(); //Get All Employee from Database var employeeList = db.Employees; foreach (Employee employee in employeeList) { Console.WriteLine("Employee Id = {0} , Name = {1}, Email = {2}, ContactNo = {3}", employee.EmployeeId, employee.Name, employee.Email, employee.ContactNo); } Console.WriteLine("nPress any key to continue."); Console.ReadKey(); } } }
VB
Module Module1 Sub Main() Dim connectString As String = System.Configuration.ConfigurationManager.ConnectionStrings("LinqToSQLDBConnectionString").ToString() Dim db As New LinqToSQLDataContext(connectString) Dim deleteEmployee As Employee = db.Employees.FirstOrDefault(Function(e) e.Name.Equals("George Michael")) db.Employees.DeleteOnSubmit(deleteEmployee) db.SubmitChanges() Dim employeeList = db.Employees For Each employee As Employee In employeeList Console.WriteLine("Employee Id = {0} , Name = {1}, Email = {2}, ContactNo = {3}", employee.EmployeeId, employee.Name, employee.Email, employee.ContactNo) Next Console.WriteLine(vbLf & "Press any key to continue.") Console.ReadKey() End Sub End Module
当C#或VB上面的代码被编译并运行,它会产生以下结果:
Emplyee ID = 1, Name = William, Email = abc@gy.co, ContactNo = 999999999 Emplyee ID = 2, Name = Miley, Email = amp@esds.sds, ContactNo = 999999999 Emplyee ID = 3, Name = Benjamin, Email = asdsad@asdsa.dsd, ContactNo = Press any key to continue.

