OAuth2 的概念
OAuth是一个关于授权的开放网络标准,OAuth2是其2.0版本。
它规定了四种操作流程(授权模式)来确保安全
应用场景有第三方应用的接入、微服务鉴权互信、接入第三方平台、第一方密码登录等
Java王国中Spring Security也对OAuth2标准进行了实现。
OAuth2授权模式
OAuth2定义了四种授权模式(授权流程)来对资源的访问进行控制
授权码模式(Authorization Code Grant)
隐式授权模式(Implicit Grant)
用户名密码模式(Resource Owner Password Credentials Grant)
客户端模式(Client Credentials Grant)
无论哪个模式(流程)都拥有三个必要角色:客户端、授权服务器、资源服务器,有的还有用户(资源拥有者),下面简单介绍下授权流程
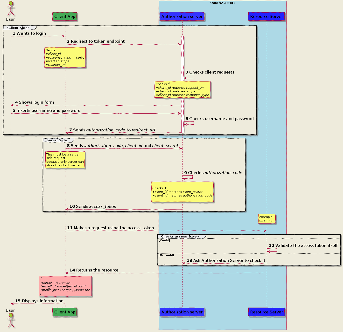
授权码模式(Authorization Code Grant)
授权码模式是OAuth2目前最安全最复杂的授权流程,先放一张图,稍做解释

如上图,我们可以看到此流程可大致分为三大部分
Client Side:用户+客户端与授权服务器的交互
Server Side:客户端与授权服务器之间的交互
Check Access Token:客户端与资源服务器之间的交互 + 资源服务器与授权服务器之间的交互
整体上来说,可以用一句话概括授权码模式授权流程
客户端换取授权码,客户端使用授权码换token,客户端使用token访问资源
接下来对这三部分进行一些说明 :
前提条件:
第三方客户端需要提前与资源拥有方(同时也是授权所有方)协商客户端id(client_id),客户端密钥(client_secret)
文中暂时未将scope、state等依赖具体框架的内容写进来,这里可以参考Spring Security OAuth2的实现
Client Side
客户端换取授权码
这个客户端可以是浏览器,
客户端将
client_id + client_secret + 授权模式标识(grant_type) + 回调地址(redirect_uri)拼成url访问授权服务器授权端点授权服务器返回登录界面,要求
用户登录(此时用户提交的密码等直接发到授权服务器,进行校验)授权服务器返回授权审批界面,
用户授权完成授权服务器
返回授权码到回调地址
Server Side
客户端使用授权码换token
客户端接收到授权码,并使用
授权码 + client_id + client_secret访问授权服务器颁发token端点授权服务器校验通过,颁发token返回给客户端
客户端保存token到存储器(推荐cookie)
Check Access Token
客户端使用token访问资源
客户端在请求头中添加token,访问资源服务器
资源服务器收到请求,先调用校验token的方法(可以是远程调用授权服务器校验端点,也可以直接访问授权存储器手动校对)
资源服务器校验成功,返回资源
这里的说明省去了一些参数,如scope(请求token的作用域)、state(用于保证请求不被CSRF)、redirect_uri(授权服务器回调uri),先理解概念,实现的时候再去要求
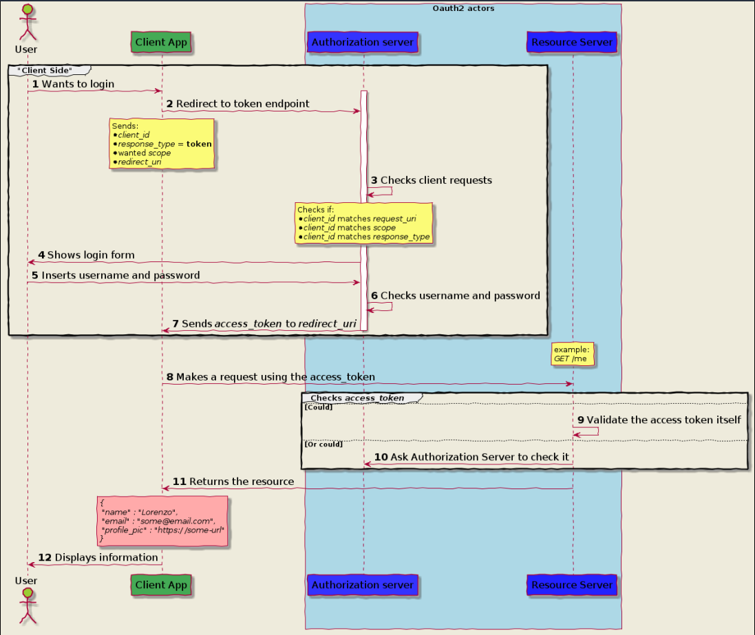
隐式授权模式(Implicit Grant)

隐式授权模式大致可分为两部分:
Client Side:用户+客户端与授权服务器的交互
Check Access Token:客户端与资源服务器之间的交互 + 资源服务器与授权服务器之间的交互
用一句话概括授权码模式授权流程
客户端让用户登录授权服务器换token,客户端使用token访问资源
Client Side
客户端让用户登录授权服务器换token
客户端(浏览器或单页应用)将
client_id + client_secret + 授权模式标识(grant_type)+ 回调地址(redirect_uri)拼成url访问授权服务器授权端点授权服务器跳转用户登录界面,用户登录
用户授权
授权服务器
访问回调地址返回token给客户端
Check Access Token
客户端使用token访问资源
客户端在请求头中添加token,访问资源服务器
资源服务器收到请求,先调用校验token的方法(可以是远程调用授权服务器校验端点,也可以直接访问授权存储器手动校对)
资源服务器校验成功,返回资源
密码模式(Resource Owner Password Credentials Grant)

密码模式大体上也分为两部分:
Client Side: 用户与客户端交互,客户端与授权服务器交互
Check Access Token:客户端与资源服务器之间的交互 + 资源服务器与授权服务器之间的交互
一句话概括用户名密码模式流程:
用户在客户端提交账号密码换token,客户端使用token访问资源
Client Side
用户在客户端提交账号密码换token
客户端要求用户登录
用户输入密码,客户端将表单中添加客户端的client_id + client_secret发送给授权服务器
颁发token端点授权服务器校验用户名、用户密码、client_id、client_secret,均通过返回token到客户端
客户端保存token
Check Access Token
客户端使用token访问资源
客户端在请求头中添加token,访问资源服务器
资源服务器收到请求,先调用校验token的方法(可以是远程调用授权服务器校验端点,也可以直接访问授权存储器手动校对)
资源服务器校验成功,返回资源
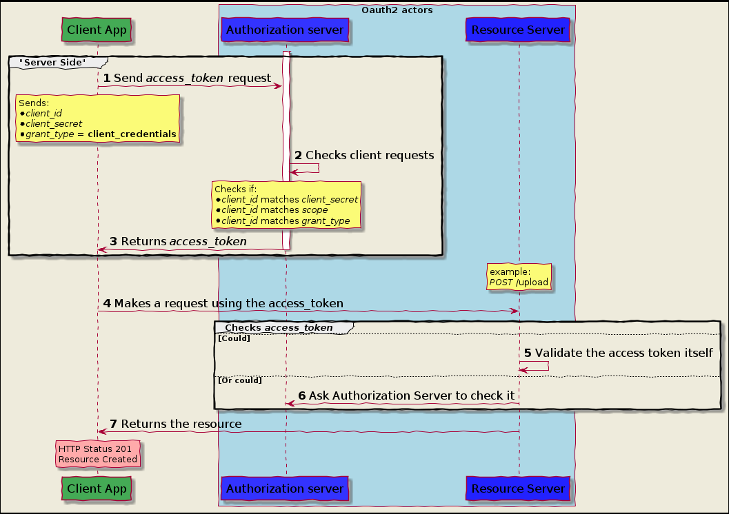
客户端模式(Client Credentials Grant)

客户端模式大体上分为两部分:
Server Side: 客户端与授权服务器之间的交互
Check Access Token: 客户端与资源服务器,资源服务器与授权服务器之间的交互
一句话概括客户端模式授权流程:
客户端使用自己的标识换token,客户端使用token访问资源
Server Side
客户端使用自己的标识换token
客户端使用client_id + client_secret + 授权模式标识访问授权服务器的
颁发token端点授权服务器校验通过返回token给客户端
客户端保存token
Check Access Token
客户端使用token访问资源
客户端在请求头中添加token,访问资源服务器
资源服务器收到请求,先调用校验token的方法(可以是远程调用授权服务器校验端点,也可以直接访问授权存储器手动校对)
资源服务器校验成功,返回资源
OAuth2授权模式的选型
考虑到授权场景的多样性,可以参考以下两种选型方式
按授权需要的多端情况

按客户端类型与所有者

