Shiro 会话管理
Shiro 提供了完整的企业级会话管理功能,不依赖于底层容器(如 web 容器 tomcat),不管 JavaSE 还是 JavaEE 环境都可以使用,提供了会话管理、会话事件监听、会话存储 / 持久化、容器无关的集群、失效 / 过期支持、对 Web 的透明支持、SSO 单点登录的支持等特性。即直接使用 Shiro 的会话管理可以直接替换如 Web 容器的会话管理。
会话
所谓会话,即用户访问应用时保持的连接关系,在多次交互中应用能够识别出当前访问的用户是谁,且可以在多次交互中保存一些数据。如访问一些网站时登录成功后,网站可以记住用户,且在退出之前都可以识别当前用户是谁。
Shiro 的会话支持不仅可以在普通的 JavaSE 应用中使用,也可以在 JavaEE 应用中使用,如 web 应用。且使用方式是一致的。
login("classpath:shiro.ini", "zhang", "123");
Subject subject = SecurityUtils.getSubject();
Session session = subject.getSession();
登录成功后使用 Subject.getSession() 即可获取会话;其等价于 Subject.getSession(true),即如果当前没有创建 Session 对象会创建一个;另外 Subject.getSession(false),如果当前没有创建 Session 则返回 null(不过默认情况下如果启用会话存储功能的话在创建 Subject 时会主动创建一个 Session)。
session.getId();
获取当前会话的唯一标识。
session.getHost();
获取当前 Subject 的主机地址,该地址是通过 HostAuthenticationToken.getHost() 提供的。
session.getTimeout();
session.setTimeout(毫秒);
获取 / 设置当前 Session 的过期时间;如果不设置默认是会话管理器的全局过期时间。
session.getStartTimestamp();
session.getLastAccessTime();
获取会话的启动时间及最后访问时间;如果是 JavaSE 应用需要自己定期调用 session.touch() 去更新最后访问时间;如果是 Web 应用,每次进入 ShiroFilter 都会自动调用 session.touch() 来更新最后访问时间。
session.touch();
session.stop();
更新会话最后访问时间及销毁会话;当 Subject.logout() 时会自动调用 stop 方法来销毁会话。如果在 web 中,调用 javax.servlet.http.HttpSession. invalidate() 也会自动调用 Shiro Session.stop 方法进行销毁 Shiro 的会话。
session.setAttribute("key", "123");
Assert.assertEquals("123", session.getAttribute("key"));
session.removeAttribute("key");
设置 / 获取 / 删除会话属性;在整个会话范围内都可以对这些属性进行操作。
Shiro 提供的会话可以用于 JavaSE/JavaEE 环境,不依赖于任何底层容器,可以独立使用,是完整的会话模块。
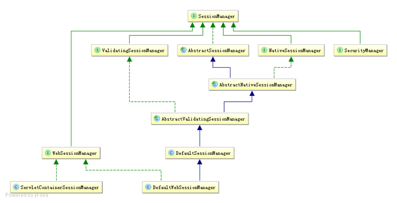
会话管理器
会话管理器管理着应用中所有 Subject 的会话的创建、维护、删除、失效、验证等工作。是 Shiro 的核心组件,顶层组件 SecurityManager 直接继承了 SessionManager,且提供了SessionsSecurityManager 实现直接把会话管理委托给相应的 SessionManager,DefaultSecurityManager 及 DefaultWebSecurityManager 默认 SecurityManager 都继承了 SessionsSecurityManager。
SecurityManager 提供了如下接口:
Session start(SessionContext context); //启动会话
Session getSession(SessionKey key) throws SessionException; //根据会话Key获取会话
另外用于 Web 环境的 WebSessionManager 又提供了如下接口:
boolean isServletContainerSessions();// 是否使用 Servlet 容器的会话
Shiro 还提供了 ValidatingSessionManager 用于验资并过期会话:
void validateSessions();// 验证所有会话是否过期

Shiro 提供了三个默认实现:
DefaultSessionManager:DefaultSecurityManager 使用的默认实现,用于 JavaSE 环境;
ServletContainerSessionManager:DefaultWebSecurityManager 使用的默认实现,用于 Web 环境,其直接使用 Servlet 容器的会话;
DefaultWebSessionManager:用于 Web 环境的实现,可以替代 ServletContainerSessionManager,自己维护着会话,直接废弃了 Servlet 容器的会话管理。
替换 SecurityManager 默认的 SessionManager 可以在 ini 中配置(shiro.ini):
[main]
sessionManager=org.apache.shiro.session.mgt.DefaultSessionManager
securityManager.sessionManager=$sessionManager
Web 环境下的 ini 配置 (shiro-web.ini):
<!--EndFragment-->
[main]
sessionManager=org.apache.shiro.web.session.mgt.ServletContainerSessionManager
securityManager.sessionManager=$sessionManager
另外可以设置会话的全局过期时间(毫秒为单位),默认 30 分钟:
sessionManager. globalSessionTimeout=1800000
默认情况下 globalSessionTimeout 将应用给所有 Session。可以单独设置每个 Session 的 timeout 属性来为每个 Session 设置其超时时间。
另外如果使用 ServletContainerSessionManager 进行会话管理,Session 的超时依赖于底层 Servlet 容器的超时时间,可以在 web.xml 中配置其会话的超时时间(分钟为单位):
<session-config>
<session-timeout>30</session-timeout>
</session-config>
在 Servlet 容器中,默认使用 JSESSIONID Cookie 维护会话,且会话默认是跟容器绑定的;在某些情况下可能需要使用自己的会话机制,此时我们可以使用 DefaultWebSessionManager 来维护会话:
sessionIdCookie=org.apache.shiro.web.servlet.SimpleCookie
sessionManager=org.apache.shiro.web.session.mgt.DefaultWebSessionManager
sessionIdCookie.name=sid
#sessionIdCookie.domain=sishuok.com
#sessionIdCookie.path=
sessionIdCookie.maxAge=1800
sessionIdCookie.httpOnly=true
sessionManager.sessionIdCookie=$sessionIdCookie
sessionManager.sessionIdCookieEnabled=true
securityManager.sessionManager=$sessionManager
- sessionIdCookie 是 sessionManager 创建会话 Cookie 的模板:
- sessionIdCookie.name:设置 Cookie 名字,默认为 JSESSIONID;
- sessionIdCookie.domain:设置 Cookie 的域名,默认空,即当前访问的域名;
- sessionIdCookie.path:设置 Cookie 的路径,默认空,即存储在域名根下;
- sessionIdCookie.maxAge:设置 Cookie 的过期时间,秒为单位,默认 - 1 表示关闭浏览器时过期 Cookie;
- sessionIdCookie.httpOnly:如果设置为 true,则客户端不会暴露给客户端脚本代码,使用 HttpOnly cookie 有助于减少某些类型的跨站点脚本攻击;此特性需要实现了 Servlet 2.5 MR6 及以上版本的规范的 Servlet 容器支持;
- sessionManager.sessionIdCookieEnabled:是否启用 / 禁用 Session Id Cookie,默认是启用的;如果禁用后将不会设置 Session Id Cookie,即默认使用了 Servlet 容器的 JSESSIONID,且通过 URL 重写(URL 中的 “;JSESSIONID=id” 部分)保存 Session Id。
另外我们可以如 “sessionManager. sessionIdCookie.name=sid” 这种方式操作 Cookie 模板。
会话监听器
会话监听器用于监听会话创建、过期及停止事件:
public class MySessionListener1 implements SessionListener {
@Override
public void onStart(Session session) {//会话创建时触发
System.out.println("会话创建:" + session.getId());
}
@Override
public void onExpiration(Session session) {//会话过期时触发
System.out.println("会话过期:" + session.getId());
}
@Override
public void onStop(Session session) {//退出/会话过期时触发
System.out.println("会话停止:" + session.getId());
}
}
如果只想监听某一个事件,可以继承 SessionListenerAdapter 实现:
public class MySessionListener2 extends SessionListenerAdapter {
@Override
public void onStart(Session session) {
System.out.println("会话创建:" + session.getId());
}
}
在 shiro-web.ini 配置文件中可以进行如下配置设置会话监听器:
sessionListener1=com.github.zhangkaitao.shiro.chapter10.web.listener.MySessionListener1
sessionListener2=com.github.zhangkaitao.shiro.chapter10.web.listener.MySessionListener2
sessionManager.sessionListeners=$sessionListener1,$sessionListener2
会话存储 / 持久化
Shiro 提供 SessionDAO 用于会话的 CRUD,即 DAO(Data Access Object)模式实现:
//如DefaultSessionManager在创建完session后会调用该方法;如保存到关系数据库/文件系统/NoSQL数据库;即可以实现会话的持久化;返回会话ID;主要此处返回的ID.equals(session.getId());
Serializable create(Session session);
//根据会话ID获取会话
Session readSession(Serializable sessionId) throws UnknownSessionException;
//更新会话;如更新会话最后访问时间/停止会话/设置超时时间/设置移除属性等会调用
void update(Session session) throws UnknownSessionException;
//删除会话;当会话过期/会话停止(如用户退出时)会调用
void delete(Session session);
//获取当前所有活跃用户,如果用户量多此方法影响性能
Collection<Session> getActiveSessions();
Shiro 内嵌了如下 SessionDAO 实现:

AbstractSessionDAO 提供了 SessionDAO 的基础实现,如生成会话 ID 等;CachingSessionDAO 提供了对开发者透明的会话缓存的功能,只需要设置相应的 CacheManager 即可;MemorySessionDAO 直接在内存中进行会话维护;而 EnterpriseCacheSessionDAO 提供了缓存功能的会话维护,默认情况下使用 MapCache 实现,内部使用 ConcurrentHashMap 保存缓存的会话。
可以通过如下配置设置 SessionDAO:
sessionDAO=org.apache.shiro.session.mgt.eis.EnterpriseCacheSessionDAO
sessionManager.sessionDAO=$sessionDAO
Shiro 提供了使用 Ehcache 进行会话存储,Ehcache 可以配合 TerraCotta 实现容器无关的分布式集群。
首先在 pom.xml 里添加如下依赖:
<dependency>
<groupId>org.apache.shiro</groupId>
<artifactId>shiro-ehcache</artifactId>
<version>1.2.2</version>
</dependency>
接着配置 shiro-web.ini 文件:
sessionDAO=org.apache.shiro.session.mgt.eis.EnterpriseCacheSessionDAO
sessionDAO. activeSessionsCacheName=shiro-activeSessionCache
sessionManager.sessionDAO=$sessionDAO
cacheManager = org.apache.shiro.cache.ehcache.EhCacheManager
cacheManager.cacheManagerConfigFile=classpath:ehcache.xml
securityManager.cacheManager = $cacheManager
- sessionDAO. activeSessionsCacheName:设置 Session 缓存名字,默认就是 shiro-activeSessionCache;
- cacheManager:缓存管理器,用于管理缓存的,此处使用 Ehcache 实现;
- cacheManager.cacheManagerConfigFile:设置 ehcache 缓存的配置文件;
- securityManager.cacheManager:设置 SecurityManager 的 cacheManager,会自动设置实现了 CacheManagerAware 接口的相应对象,如 SessionDAO 的 cacheManager;
然后配置 ehcache.xml:
<cache name="shiro-activeSessionCache"
maxEntriesLocalHeap="10000"
overflowToDisk="false"
eternal="false"
diskPersistent="false"
timeToLiveSeconds="0"
timeToIdleSeconds="0"
statistics="true"/>
Cache 的名字为 shiro-activeSessionCache,即设置的 sessionDAO 的 activeSessionsCacheName 属性值。
另外可以通过如下 ini 配置设置会话 ID 生成器:
sessionIdGenerator=org.apache.shiro.session.mgt.eis.JavaUuidSessionIdGenerator
sessionDAO.sessionIdGenerator=$sessionIdGenerator
用于生成会话 ID,默认就是 JavaUuidSessionIdGenerator,使用 java.util.UUID 生成。
如果自定义实现 SessionDAO,继承 CachingSessionDAO 即可:
public class MySessionDAO extends CachingSessionDAO {
private JdbcTemplate jdbcTemplate = JdbcTemplateUtils.jdbcTemplate();
protected Serializable doCreate(Session session) {
Serializable sessionId = generateSessionId(session);
assignSessionId(session, sessionId);
String sql = "insert into sessions(id, session) values(?,?)";
jdbcTemplate.update(sql, sessionId, SerializableUtils.serialize(session));
return session.getId();
}
protected void doUpdate(Session session) {
if(session instanceof ValidatingSession && !((ValidatingSession)session).isValid()) {
return; //如果会话过期/停止 没必要再更新了
}
String sql = "update sessions set session=? where id=?";
jdbcTemplate.update(sql, SerializableUtils.serialize(session), session.getId());
}
protected void doDelete(Session session) {
String sql = "delete from sessions where id=?";
jdbcTemplate.update(sql, session.getId());
}
protected Session doReadSession(Serializable sessionId) {
String sql = "select session from sessions where id=?";
List<String> sessionStrList = jdbcTemplate.queryForList(sql, String.class, sessionId);
if(sessionStrList.size() == 0) return null;
return SerializableUtils.deserialize(sessionStrList.get(0));
}
}
doCreate/doUpdate/doDelete/doReadSession 分别代表创建 / 修改 / 删除 / 读取会话;此处通过把会话序列化后存储到数据库实现;接着在 shiro-web.ini 中配置:
sessionDAO=com.github.zhangkaitao.shiro.chapter10.session.dao.MySessionDAO
其他设置和之前一样,因为继承了 CachingSessionDAO;所有在读取时会先查缓存中是否存在,如果找不到才到数据库中查找。
会话验证
Shiro 提供了会话验证调度器,用于定期的验证会话是否已过期,如果过期将停止会话;出于性能考虑,一般情况下都是获取会话时来验证会话是否过期并停止会话的;但是如在 web 环境中,如果用户不主动退出是不知道会话是否过期的,因此需要定期的检测会话是否过期,Shiro 提供了会话验证调度器 SessionValidationScheduler 来做这件事情。
可以通过如下 ini 配置开启会话验证:
sessionValidationScheduler=org.apache.shiro.session.mgt.ExecutorServiceSessionValidationScheduler
sessionValidationScheduler.interval = 3600000
sessionValidationScheduler.sessionManager=$sessionManager
sessionManager.globalSessionTimeout=1800000
sessionManager.sessionValidationSchedulerEnabled=true
sessionManager.sessionValidationScheduler=$sessionValidationScheduler
- sessionValidationScheduler:会话验证调度器,sessionManager 默认就是使用 ExecutorServiceSessionValidationScheduler,其使用 JDK 的 ScheduledExecutorService 进行定期调度并验证会话是否过期;
- sessionValidationScheduler.interval:设置调度时间间隔,单位毫秒,默认就是 1 小时;
- sessionValidationScheduler.sessionManager:设置会话验证调度器进行会话验证时的会话管理器;
- sessionManager.globalSessionTimeout:设置全局会话超时时间,默认 30 分钟,即如果 30 分钟内没有访问会话将过期;
- sessionManager.sessionValidationSchedulerEnabled:是否开启会话验证器,默认是开启的;
- sessionManager.sessionValidationScheduler:设置会话验证调度器,默认就是使用 ExecutorServiceSessionValidationScheduler。
Shiro 也提供了使用 Quartz 会话验证调度器:
sessionValidationScheduler=org.apache.shiro.session.mgt.quartz.QuartzSessionValidationScheduler
sessionValidationScheduler.sessionValidationInterval = 3600000
sessionValidationScheduler.sessionManager=$sessionManager
使用时需要导入 shiro-quartz 依赖:
<dependency>
<groupId>org.apache.shiro</groupId>
<artifactId>shiro-quartz</artifactId>
<version>1.2.2</version>
</dependency>
如上会话验证调度器实现都是直接调用 AbstractValidatingSessionManager 的 validateSessions 方法进行验证,其直接调用 SessionDAO 的 getActiveSessions 方法获取所有会话进行验证,如果会话比较多,会影响性能;可以考虑如分页获取会话并进行验证,如 com.github.zhangkaitao.shiro.chapter10.session.scheduler.MySessionValidationScheduler:
//分页获取会话并验证
String sql = "select session from sessions limit ?,?";
int start = 0; //起始记录
int size = 20; //每页大小
List<String> sessionList = jdbcTemplate.queryForList(sql, String.class, start, size);
while(sessionList.size() > 0) {
for(String sessionStr : sessionList) {
try {
Session session = SerializableUtils.deserialize(sessionStr);
Method validateMethod =
ReflectionUtils.findMethod(AbstractValidatingSessionManager.class,
"validate", Session.class, SessionKey.class);
validateMethod.setAccessible(true);
ReflectionUtils.invokeMethod(validateMethod,
sessionManager, session, new DefaultSessionKey(session.getId()));
} catch (Exception e) {
//ignore
}
}
start = start + size;
sessionList = jdbcTemplate.queryForList(sql, String.class, start, size);
}
其直接改造自 ExecutorServiceSessionValidationScheduler,如上代码是验证的核心代码,可以根据自己的需求改造此验证调度器器;ini 的配置和之前的类似。
如果在会话过期时不想删除过期的会话,可以通过如下 ini 配置进行设置:
sessionManager.deleteInvalidSessions=false
默认是开启的,在会话过期后会调用 SessionDAO 的 delete 方法删除会话:如会话时持久化存储的,可以调用此方法进行删除。
如果是在获取会话时验证了会话已过期,将抛出 InvalidSessionException;因此需要捕获这个异常并跳转到相应的页面告诉用户会话已过期,让其重新登录,如可以在 web.xml 配置相应的错误页面:
<error-page>
<exception-type>org.apache.shiro.session.InvalidSessionException</exception-type>
<location>/invalidSession.jsp</location>
</error-page>
sessionFactory
sessionFactory 是创建会话的工厂,根据相应的 Subject 上下文信息来创建会话;默认提供了 SimpleSessionFactory 用来创建 SimpleSession 会话。
首先自定义一个 Session:
public class OnlineSession extends SimpleSession {
public static enum OnlineStatus {
on_line("在线"), hidden("隐身"), force_logout("强制退出");
private final String info;
private OnlineStatus(String info) {
this.info = info;
}
public String getInfo() {
return info;
}
}
private String userAgent; //用户浏览器类型
private OnlineStatus status = OnlineStatus.on_line; //在线状态
private String systemHost; //用户登录时系统IP
//省略其他
}
OnlineSession 用于保存当前登录用户的在线状态,支持如离线等状态的控制。
接着自定义 SessionFactory:
public class OnlineSessionFactory implements SessionFactory {
@Override
public Session createSession(SessionContext initData) {
OnlineSession session = new OnlineSession();
if (initData != null && initData instanceof WebSessionContext) {
WebSessionContext sessionContext = (WebSessionContext) initData;
HttpServletRequest request = (HttpServletRequest) sessionContext.getServletRequest();
if (request != null) {
session.setHost(IpUtils.getIpAddr(request));
session.setUserAgent(request.getHeader("User-Agent"));
session.setSystemHost(request.getLocalAddr() + ":" + request.getLocalPort());
}
}
return session;
}
}
根据会话上下文创建相应的 OnlineSession。
最后在 shiro-web.ini 配置文件中配置:
sessionFactory=org.apache.shiro.session.mgt.OnlineSessionFactory
sessionManager.sessionFactory=$sessionFactory

