Hadoop YARN
Hadoop Hadoop - YARN
旧的MapReduce架构

- JobTracker: 负责资源管理,跟踪资源消耗和可用性,作业生命周期管理(调度作业任务,跟踪进度,为任务提供容错)
- TaskTracker: 加载或关闭任务,定时报告认为状态
此架构会有以下问题:
- JobTracker是MapReduce的集中处理点,存在单点故障
- JobTracker完成了太多的任务,造成了过多的资源消耗,当MapReduce job 非常多的时候,会造成很大的内存开销。这也是业界普遍总结出老Hadoop的MapReduce只能支持4000 节点主机的上限
- 在TaskTracker端,以map/reduce task的数目作为资#x6E90;的表示过于简单,没有考虑到cpu/ 内存的占用情况,如果两个大内存消耗的task被调度到了一块,很容易出现OOM
- 在TaskTracker端,把资源强制划分为map task slot和reduce task slot, 如果当系统中只有map task或者只有reduce task的时候,会造成资源的浪费,也就集群资源利用的问题
总的来说就是单点问题和资源利用率问题
YARN架构


YARN就是将JobTracker的职责进行拆分,将资源管理和任务调度监控拆分成独立#x7ACB;的进程:一个全局的资源管理和一个每个作业的管理(ApplicationMaster) ResourceManager和NodeManager提供了计算资源的分配和管理,而ApplicationMaster则完成应用程序的运行
- ResourceManager: 全局资源管理和任务调度
- NodeManager: 单个节点的资源管理和监控
- ApplicationMaster: 单个作业的资源管理和任务监控
- Container: 资源申请的单位和任务运行的容器
架构对比

YARN架构下形成了一个通用的资源管理平台和一个通用的应用计算^#x5E73;台,避免了旧架构的单点问题和资源利用率问题,同时也让在其上运行的应用不再局限于MapReduce形式
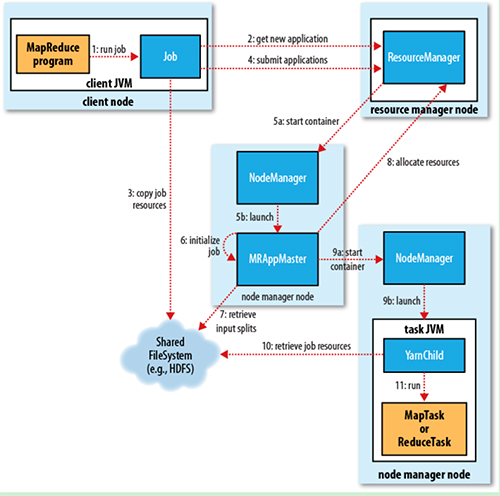
YARN基本流程


1. Job submission
从ResourceManager中获取一个Application ID 检查作业输出配置,计算输入分片 拷贝作业资源(job jar、配置文件、分片信息)到HDFS,以便后面任务的执行
2. Job initialization
ResourceManager将作业递交给Scheduler(有很多调度算法,一般是根据优先级)Scheduler为作业分配一个Container,ResourceManager就加载一个application master process并交给NodeManager管理ApplicationMaster主要是创建一系列的监控进程来跟踪作业的进度,同时获取输入分片,为每一个分片创建一个Map task和相应的reduce task Application Master还决定如何运行作业,如果作业很小(可配置),则直接在同一个JVM下运行
3. Task assignment
ApplicationMaster向Resource Manager申请资源(一个个的Container,指定任务分配的资源要求)一般是根据data locality来分配资源
4. Task execution
ApplicationMaster根据ResourceManager的分配情况,在对应的NodeManager中启动Container 从HDFSN#x4E2D;读取任务所需资源(job jar,配置文件等),然后执行该任务
5. Progress and status update
定时将任务的进度和状态报告给ApplicationMaster Client定时向ApplicationMaster获取整个任务的进度和状态
6. Job completion
Client定时检查整个作业是否完成 作业完成后,会清空临时文件、目录等

